Adding Text To A Picture In Word

How to insert Image into Text in Microsoft Word 2017 YouTube

Adding Text To A Picture In Word. Place text over image using a text box step 1: Web use a text box to add text on top of a photo in your document, click to select an insertion point.

How to insert Image into Text in Microsoft Word 2017 YouTube
How to insert Image into Text in Microsoft Word 2017 YouTube

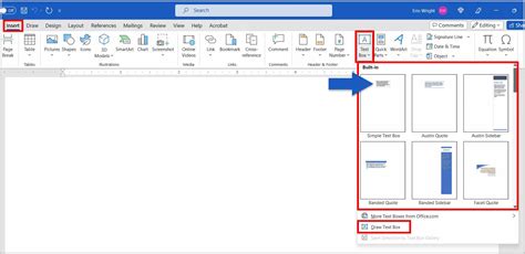
To insert a text box, switch to the “insert” tab and click the “text box” button. Web you can insert a text box into the word file, and then drag the text box on the picture, please do as this: Place text over image using a text box step 1: Go to the insert tab on the ribbon. Open up a word document. Web use a text box to add text on top of a photo in your document, click to select an insertion point. This app icon looks like a blue page with white writing on it, and you can find this app. Web go ahead and get your image or other illustration inserted first. Tap the pencil icon (optional). Select the picture where you want to insert text, then, right click, and choose size and position from the.

If you don't see the pencil. Go to the insert tab on the ribbon. This app icon looks like a blue page with white writing on it, and you can find this app. Now, navigate to the right side of the ribbon and. Tap the pencil icon (optional). Web using a phone or tablet 1. Place text over image using a text box step 1: Select the picture where you want to insert text, then, right click, and choose size and position from the. On the insert tab, in the illustrations group, click shapes, and then click new drawing canvas. Web use a text box to add text on top of a photo in your document, click to select an insertion point. Open up a word document.